News

Byda210e

We proudly present: WinFACT 10

Now the English version of WinFACT 10 is available. Numerous new features, developments and improvements allow to enter new fields of application and enable an even more comfortable use of the single modules. A detailed description of all new features, update information as well as a demo version you find here, a video (German) with the highlights of the new version here.

Byda210e

WinFACT 2016 Personal Edition

Because of an increased demand we now offer our program package WinFACT 2016 also as a low-priced “personal edition” for the purchase and use by private persons only. The personal edition is available as a download version. See terms of use and prices.

Byjk

WinFACT 2016: English version available

Some of the most important news of WinFACT 2016 compared to WinFACT 8 (also as video):

  • Nomenclature equivalent to DIN IEC 60050-351
    All denotations of control engineering parameters and symbols now are equivalent to the current norm DIN IEC 60050-351. In some cases (e. g. PID-controller) additionally the old denotations are specified.
  • WinFACT Update Center (Image)
    The new update center helps you to keep you WinFACT installation up-to-date.
  • BODE Trainer includes PI-, PD-T1-, PID-, PID-T1-controller
  • Express Version (Image)
  • Deleting of blocks and connections by the <DEL>-key
  • Ripping out of blocks from connections
  • Temporary highlighting of connections (Image)
  • Integrated plants with visualization (Temperature, Fill level, Speed, Position, Light) (Image)
  • Improved characteristic curve plotter (manual/input-controlled adding of points, freezing of previous curve)
  • Controllable simulation delay
  • Extended start dialog (Image)
  • Flexible block comments (Image1, Image2, Image3)
  • Fast connect dialog for non-graphical drawing of connections (Image)
  • Operation mode depending block bitmaps (e. g. for comparator)
  • Separate outputs for P-, I- and D-part in PID-block
  • Extended system block: Integrator with alignment and stop
  • Adjustable block caption colour (Image)
  • Different grid types for worksheet
  • Redrawing of connections by context menu
  • Direct access to block output window via options toolbar
  • Flexible diagram labelling (y-t-plotter, Multi-plotter, …) (Image1, Image2, Image3)
  • Mouse-controlled zooming of diagrams (Image1, Image2)
  • Slider and rotation knob controllable by cursor keys
  • New system block: Characteristic map plotter (Image)
  • Tolerance band for Multi-plotter (Image)
  • Direct determination of the frequency response of superblocks
  • Improved measurement mode for Bode-plotter
  • Restoring of block output window by pressing <Shift>- resp. <Ctrl>-key and double-click on block
  • Unit delay-block now has the default setting Sample time = Simulation step size (helpful for resolving algebraic loops)
  • New zoomable virtual instruments (Image)
  • Integrated add-ons (Details in Video (German))
    Some add-ons liable to pay costs so far now are integrated in BORIS:
    • PID Design Center for the design of PID-controllers based on a set of different design methods
    • System Identification Center for the identification of linear plants using miscellaneous techniques
    • VB Script Modul for programming own system blocks based on the VB Script programming language which is part of Windows
  • Packer for SIM-Files
    If SIM-files resulting from simulations with a small step size are saved, these typically contain a very large number of pairs of values. Using these files for creating corresponding WMF-files with the graphic module INGO results in large files. This packer tool simply reduces the file size by an assignable factor copying only each n-th pair of values from the original file to the target file.

As usual users of older versions can purchase favorably priced updates of the new versions.

Byjk

BORIS driver for CAN-Bus

For the CAN-Bus which is especially popular in the automotive industry a BORIS driver is available, at first for the large range of PC-CAN-Interfaces from the PEAK-System company in Darmstadt. The driver enables the comfortable signal configuration and the reading and writing of any signals. The screenshot (left) gives a first imperession of its options. Our Video demonstrates the use of the driver in conjunction with the PCAN-MicroMod Evaluation Kit from PEAK-System.

Byjk

Learning by Doing: Our Automatic Control Playground

Our new Automatic Control Playground can be used as a supplement or an alternative to our Automatic Control Compact Models It is an “all-in-one” compact model which provides six different plants and thus allows the user to carry out many experiments. Like in a real experimental environment the experiments can easily be configured by setting jumpers. A Video shows how it works. You find detailed notes to features and prices as well as a demo version on the corresponding product page of our website..

Byjk

BORIS driver for fischertechnik ROBO TX Controller for free download

For the fischertechnik ROBO TX Controller a BORIS driver is available which can be downloaded free of charge from the download area. It supports all in- and outputs of the controller (universal inputs, counter inputs, motor and PWM outputs, display buttons) in alle operating modes. The driver can be used with all versions of BORIS from WinFACT 6 on. Download…

Byjk

BORIS & Raspberry PI

It is only of card-size and costs about 35 EURO but the Raspberry Pi is a fully functional PC with astonishing capabilities. It runs under LINUX and can be enhanced by many different, low-priced modules. All I/Os of the minicomputer can be addressed with the BORIS driver package and can be used for different measurement and control tasks. The communication is established via LAN or WLAN (UDP).

The current driver version supports the following components:

Each driver package contains the corresponding user-DLL for BORIS, the Python script for the Raspberry Pi as well as the source codes (Delphi 6). The driver package can be downloaded free of charge from the download area of our website.

Byjk

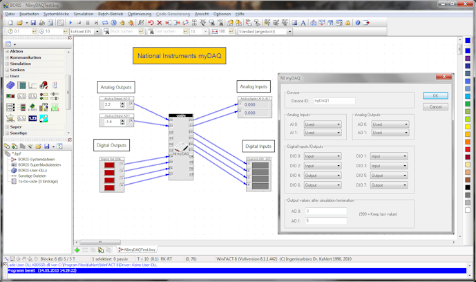
BORIS driver for National Instruments myDAQ

National Instruments’ NI myDAQ is a powerful but, nevertheless, low-priced USB box which is very popular especially in the training sector and with students. It comes along with a lot of accessories and user software. A BORIS driver is now available for this NI myDAQ device which supports all analog and digital in- and outputs. The driver runs with WinFACT 6 or higher. Students can get the driver for free (confirmation of school registration is required).

Byjk

BORIS driver for FESTO EasyPort

A BORIS driver for the EasyPort interface of the Festo Didactic company is now available which supports all digital and analog in- and outputs of the interface as well as all measuring ranges. The EasyPort can alternatively be connected to the COM- or USB-port. The port number will automatically be detected by the BORIS driver. The high transfer rate allows relatively small sampling intervals. Therefore the interface in cooperation with BORIS is suited for control purpose applications as well as for hardware-in-the-loop-controls.

Byjk

Friction module for BORIS

A universal friction module for the block-oriented simulation system BORIS can be downloaded. The friction model is nonlinear and contains grip-, sliding- and speed-proportional friction parts (algorithm: Dr. W. Seide). It is all-purpose usable in all force and momentum equations. Download …

123